1. Tổng quan
Mục đích: Bài viết hướng dẫn cách lập lệnh sản xuất cho phép chọn mã quy cách của thành phẩm, giúp nâng cao độ chính xác và hiệu quả trong quá trình sản xuất của doanh nghiệp.
Nội dung bài viết bao gồm thông tin về thay đổi chức năng theo phiên bản, hướng dẫn thao tác tại các tab Thành phẩm và Định mức xuất NVL, cùng lưu ý khi sử dụng tính năng này.
Phạm vi đáp ứng: Áp dụng cho doanh nghiệp sử dụng phần mềm MISA, đặc biệt từ phiên bản R30 trở đi có nhu cầu quản lý mã quy cách thành phẩm và nguyên vật liệu.
2. Chi tiết thay đổi
- Từ trước phiên bản R30: Khi lập lệnh sản xuất, người dùng cần kiểm tra xem thành phẩm có những mã quy cách nào và nhập vào trường mở rộng. Việc nhập liệu thủ công như vậy gây mất thời gian và dễ xảy ra tình trạng nhập sai hoặc nhập thiếu mã quy cách.
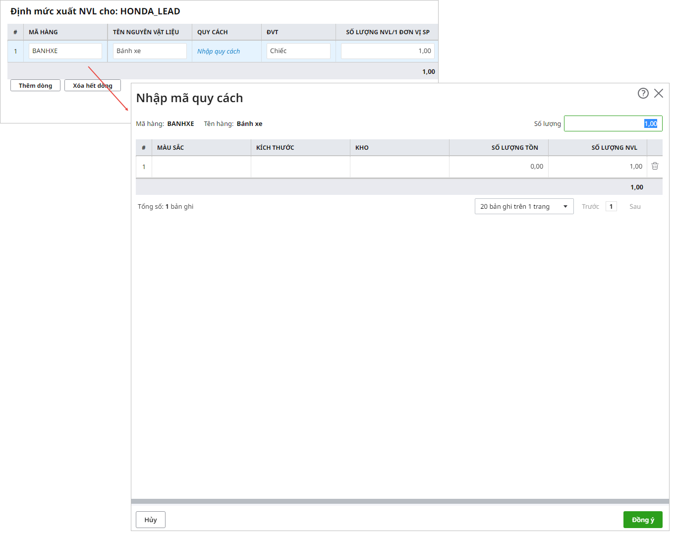
- Từ phiên bản R30 trở đi: Khi lập lệnh sản xuất, tại mục Thành phẩm và Định mức xuất NVL bổ sung cột Quy cách để người dùng có thể nhập mã quy cách cho các thành phẩm và nguyên vật liệu cấu thành nên thành phẩm.
- Tại tab Thành phẩm:

-
- Tại tab Định mức xuất NVL:
Lưu ý:
Để thực hiện chức năng này, người dùng cần tích chọn Có sử dụng mã quy cách trên Thiết lập\Tùy chọn\Tùy chọn vật tư hàng hóa:
Lượt xem:
285

