1. Tổng quan
Mục đích: Hướng dẫn lập nhanh lệnh sản xuất từ đơn đặt hàng trên phần mềm, giúp giảm thiểu thời gian thao tác và nâng cao hiệu quả công việc.
Nội dung:
- Điều kiện áp dụng khi lập lệnh sản xuất từ đơn đặt hàng
- Các bước thực hiện lập lệnh sản xuất
- Lưu ý khi sử dụng chức năng này
Phạm vi áp dụng: Nhân viên kho, quản lý sản xuất, kế toán kho
2. Các bước lập lệnh sản xuất từ đơn đặt hàng
Lưu ý: Chỉ áp dụng cho các mặt hàng được đặt trên đơn đặt hàng có tính chất là Thành phẩm trên danh mục Vật tư hàng hóa.
Các bước thực hiện:
Bước 1: Vào phân hệ Kho, chọn Lệnh sản xuất (hoặc vào tab Lệnh sản xuất, nhấn Thêm).
Bước 2: Tại màn hình Lệnh sản xuất, nhấn vào biểu tượng bánh răng⚙️, chọn Lập từ Đơn đặt hàng

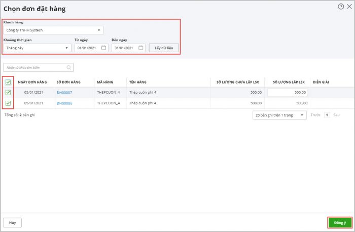
Bước 3: Thiết lập điều kiện tìm kiếm đơn đặt hàng, nhấn Lấy dữ liệu.
Bước 4: Tích chọn các mặt hàng được sản xuất theo đơn đặt hàng, nhấn Đồng ý.

Bước 5: Khai báo thêm các thông tin của lệnh sản xuất (nếu có):

Bước 6: Nhấn Cất để hoàn thành.
3. Lưu ý
- Chỉ áp dụng cho các mặt hàng có tính chất là Thành phẩm trên danh mục Vật tư hàng hóa.
- Kiểm tra kỹ thông tin đơn đặt hàng và mặt hàng trước khi lập lệnh sản xuất.