1. Tổng quan
Mục đích: Hướng dẫn cách xem nhanh nội dung các báo cáo, chứng từ liên quan đến báo cáo đang xem trên phần mềm.
Nội dung:
- Hướng dẫn xem nhanh báo cáo chi tiết từ báo cáo tổng hợp.
- Hướng dẫn xem nhanh chứng từ liên quan từ báo cáo chi tiết.
Phạm vi áp dụng: Kế toán, Quản lý báo cáo
2. Các bước thực hiện
Với các báo cáo tổng hợp: có thể xem nhanh được nội dung các báo cáo chi tiết có liên quan:
- Chọn dữ liệu muốn xem báo cáo chi tiết.
- Nhấn chuột vào dòng dữ liệu đã chọn, chương trình sẽ hiển thị báo cáo chi tiết tương ứng.

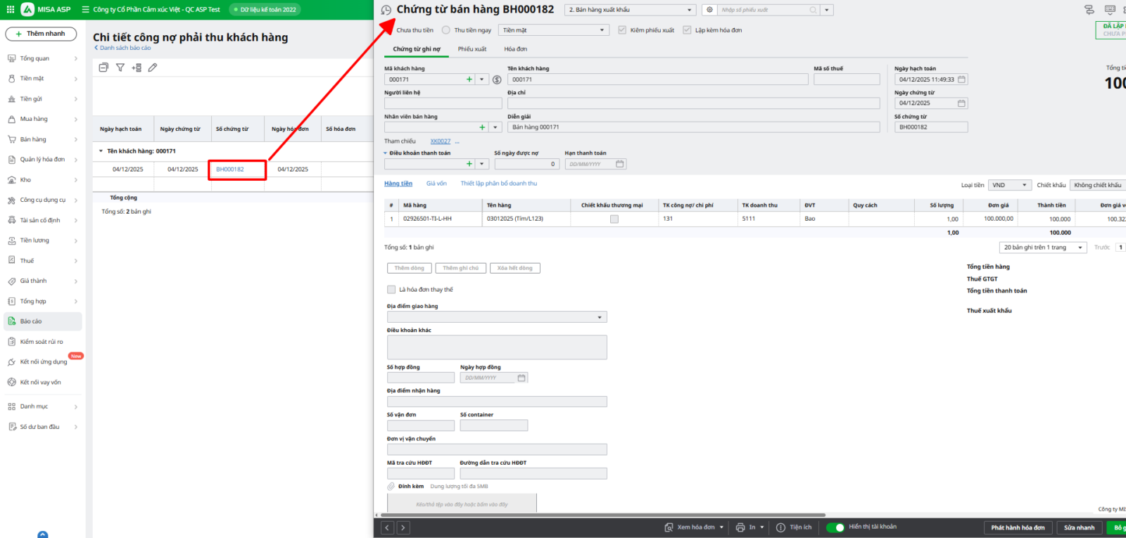
Với các báo cáo chi tiết: có thể xem nhanh được nội dung các chứng từ có liên quan bằng cách:
- Chọn chứng từ chi tiết muốn xem.
- Nhấn vào số chứng từ, chương trình sẽ mở chứng từ đã chọn lên.

Lượt xem:
123